Create Your First Project
Start adding your projects to your portfolio. Click on "Manage Projects" to get started
Venezuela Resource Dependency Economy 1960 to 2023
Project type
Business Analysis
Date
Jan 2026
Location
British Columbia
Despite a large aggregate GDP base, Venezuela’s economy is characterized by modest average growth and extreme dependence on fuel exports and oil rents, highlighting structural vulnerability driven by resource concentration
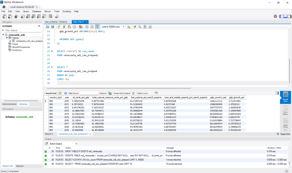
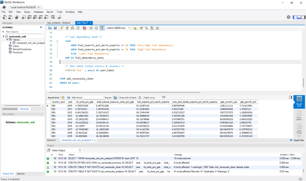
This project analyzes Venezuela’s long-term economic performance through the lens of resource dependency, focusing on the relationship between oil rents, fuel export dependence, and GDP growth from 1960 to 2024.
Using data from the World Bank World Development Indicators (WDI), the analysis combines SQL, Excel, Power Query, and Power BI to uncover how heavy reliance on oil exports has contributed to economic volatility, structural fragility, and prolonged contraction—particularly after 2014.























